The easy to install and use Free Code 39 TrueType Barcode Font allows you to print bar codes with the Code 3 of 9 symbology. The installation includes examples for use in Microsoft Access, Excel and Word. This new version includes technology embedded in the font to print extremely accurate ANSI grade A barcodes.

truetype, Fonts, bar code, barcode, code 39

DiskDeleter will securely delete hard drive data on your computer to protect your personal information, when you want to sell your computer, when you want to discard your computer, when you want to return a computer to your employer. DiskDeleter is a unique product that does not require burning CD. Just Download and Click to run DiskDeleter to permanently delete your hard drive data.

erase hard drive, wipe hard drive, delete hard drive, eraser, wiper, deleter, hard disk

Put your mind and reflexes to test in the ultimate game of brick busting. The graphics are a dynamic mesh of particle effects and object morphing to keep you mesmerized. The gameplay is enhanced by new power items and bonuses to keep you thinking. Enjoy enhanced gameplay with XP Mode and customize the game to your own personal liking with many options.

breakout, arkanoid, ball, paddle, brick, break, super breakout, reflexive, rebound, ricochet, z, arcade, retro, particle, effect

Kool Swimming Pool Tool is a simple software which helps you plan your software with various types of calculations. The key Calculators are Pool Size and Equipment Calculator Calculating your pool capacity Pool Liner Cost Calculator Pool Water Salinity Calculator Alkalinity Calculator Calcium Hardness Calculator This software helps you to plan and get your on estimate before you hire any professional pool development company.

Kool Swimming Pool Tool, Swimming Pool Calculator, Pool Water Salinity

EMS Data Comparer for MySQL is a powerful and easy-to-use utility for data comparison and synchronization. You can view all the differences in compared tables and execute an automatically generated script to eliminate these differences. Flexible customization of the comparison and synchronization process will enable you to select tables and fields for comparison and tune many other options.

EMS, MySQL, data, comparer, compare, comparison, synchronization, utility, database, server, SQLManager, difference, table, grap

The Bug Doctor will fix hidden bugs and errors on your PC and restore performance and speed that is lost over time. The Bug Doctor scans the Windows registry for invalid, missing, or corrupt information.

registry, utilities, error, startup, script, runtime

Your Honey Frame is a beautiful, cute and extravagant picture holder for your pictures.

Your Honey Frame

PDF Filer for Point is an easy to use program that relates Scanned Files, Faxes and PDFs to Calyx Point Loan Files. This is a complete document filing system utilizing Calyx Point as the database for filing and retrieving mortgage documentation. The user opens a PDF, searches Calyx Point for the related loan file and clicks on an Icon to add the PDF to the loan file. It automatically converts faxes to PDFs for easy addition.

Calyx,Calyx Point,Scan,Archive,Loan Files

Recover lost multimedia files from whole host of digital devices: Camcoders, Still Cameras, MP3 & WMA Players, PDAs and mobile phones. Program support recovery from Hard Drives, CompactFlash cards (type I/II), IBM Microdrives, SmartMedia cards, MultiMedia cards (MMCs), Secure Digital (SD) cards, Memory Sticks, CD/DVD drives, and any other storage device with the addition of wide range file format support: MP3, WMA, JPEG, AVI, MOV, MIDI, etc.

digital, rescue, recovery, undelete, flash, card, data recovery, password recovery, SmartMedia, CompactFlash, IBM MicroDrive Mul

Recover lost data from whole host of multimedia devices - from Digital Still Cameras, Audio Recorders, MP3 & WMA Players to PC, PDAs and mobile phones. Featuring innovative recovery algorithms and contains advanced data recovery capabilities that allow you to search file types including music files, images, video, documents, mail or just about anything.

rescue, recovery, undelete, flash card, data, SmartMedia, CompactFlash, IBM MicroDrive, Multimedia, Secure Digital, SD Cards, Li

Atomic PST Password Cracker allowing you to recover lost passwords to personal folders in MS Outlook. The program is universal and does not depend on the version of Outlook. It will take less than a minute to recover passwords to your personal folders. Owing to the peculiarities of password encryption in Outlook, our program can recover not the password you specified, but a similar password that will be 100% functional.

pst password, recover password, password recovery, outlook password, crack outlook password, password cracker, pst files cracker

Train your intelligence with this powerful software based on neurophysiological mechanism called Backpropagation. Improve your IQ test score, memory and attention. Average IQ test score increases up to 150% For more info visit http://www.topshareware.com/IQ-Tests-Trainer-download-40012.htm

iq test, iq tests, mensa, intelligence, improve iq, iq score

Increase your average IQ tests score up to 140 %, develop a total genius mindset, become the quick-thinking humorous wit, astound yourself with your inner creativity! This new software is based on scientific method, widely used for neural networks training. It is guaranteed that you'll begin experiencing the joys of genius within a few short days. For more info visit http://www.topshareware.com/IQ-Tests-Trainer-download-40012.htm

iq test, iq tests, iq, test, mensa, intelligence, improve iq, iq score

In winter, wondrous events take place in the forest - Santa Claus congratulates animals and sings a holiday song to them. After all, New Year's Day is a holiday for Santa's forest mates, too. You can happily join in and sing with Santa. Install the "New Year's night in the forest" screensaver on your desktop and enjoy the enchanting New Year's scenery.

new, year, christmas, santa, claus, screensaver, screen, saver, holidays, snow, night, winter, free, freeware, screensavers, 200

SibSoft CommuniMail is a Perl Mailing List Manager and Newsletter Subscription Script with bounce back system and WYSIWYG editor. It's a program that handles the subscriptions of a mailing list and also sends out newsletters - emails that are received by everyone who is subscribed to the mailing list. Features: import/export (excel csv), online email validator, mySQL or flat file database, autoresponder, campaign scheduling (auto). Free install.

bounce back, wysiwyg editor, perl, mysql, csv, excel export, community mail, mailing list manager, email newsletter, community m

Watson by Intellext - an intelligent search tool that understands the context of what you are working on and automatically finds relevant results - from anywhere - web search engines, desktop search applications, news and shopping sites, blogs, subscription services, even enterprise information systems. Results are proactively delivered to your desktop in Watson's flexible sidebar interface.

intellext, watson, search tool, blog search tool, comparison shopping tool, research tool, desktop search add in, toolbar, sideb

AlmerBackup is regarded by the industry experts as one of the best backup solutions available on the Internet. The program can function completely autonomously and automatically. It allows you to back up your data to a variety of storage media- local drive, network drive, external drive, floppy, CD and even ftp-server. The program does not overwrite previous copies of documents and adds dates to file names to make document identification easy.

backup backups synchronize encryption ftp cdr cdrw archive zip file folder direcrory drive store protect ftp cdr cdrw

Bogart is a powerful and easy-to-use Point of Sale system for the video rental & DVD stores. This application is designed to quickly create detailed invoices as well as to track late charges and customer return history. Its main features include reservations; password-protected manager functions; inventory management; special promotions; house accounts; detailed sales history; etc.

video store, pos software, pos system, video store system, video store pos, video, rental system, retail

Simple wizard requires no coding but saves significant time and effort creating professional quality CSS website designs. Increased freedom allows more exciting designs to be produced. Creates modern, compliant, SEO friendly websites by instantly reproducing versions of most modern websites then makes it easy for anyone to customise them to their own requirements. Integrates with superblogging website content management software.

CSS, cascading, external, stylesheets, style sheets, wizard, web standards, html, web design, websites

There are many old communication applications that require a direct modem connection. This program allows you to substitute physical phone lines with a local TCP/IP network or the Internet without investing thousands into new communication software. It works out-of-the-box with all Windows gpplications that require a modem connection. The Address Book feature allows it to transparently translate phone numbers into IP addresses.

virtual modem, software modems, modem over tcp/ip, modem over network, modem over Internet

GoalAchiever is a stupid $20 tool, which will help you to increase the chances of achieving your goals by 11 times. It will help you to overcome 3 absolutely crucial mistakes regarding goal setting that you are probably doing if you are like 97% of the people... It will help you to put your goals on the desktop. It will skyrocket the chances of achieving your goals and it will inspire you to achieve all the things you want.

goal setting, goal achieving, goal setting software, goals and objectives, goal tips, personal goal setting, productivity applic

Tropic Ball arcanoid like game

Tropic Ball arcanoid like game

DAC for EnterpriseDB is a BDE replacement for Delphi and BCB. It allows you to create Delphi/BCB5 applications with direct access to EnterpriseDB without BDE and ODBC. The migration-friendly interface of DAC for EnterpriseDB is BDE-like and TDataSet compatible. Royalty free.

Enterprisedb,Delphi,C++Builder,alternative,replacement,PostgreSQL,JPEG,TDataSet,BDE,ODBC,borland

It's time for you to take that vacation you deserve and escape from it all. Relax in style on your own tropical island and listen to the gentle ocean waves lapping on the beach. Are you tired of cold weather and dreary rain? This is your ticket to paradise on your computer, a beautiful animated tropical island is displayed for you to enjoy.

3d,screensaver,tropical,island,relax,relaxing,calming,desktop,animated,living,ocean,beach,sea,palm,dolphins

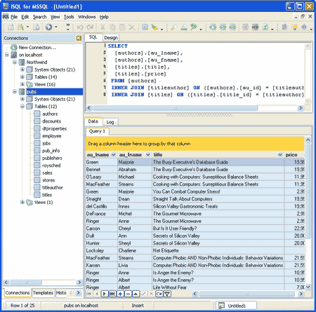
MSISQL (Interactive SQL for MSSQL) is a database administration solution for managing Microsoft SQL databases. It allows to build SQL queries using SQL Editor with SQL syntax highlighting and SQL Query History features; build SQL queries using Visual QueryBuilder; automate routine tasks using ISQL for MySQL in command line mode; export resultset in various data formats (HTML, RTF, XML etc.); SQL query errors highlighting.

mssql,microsoft,isql,interactive,sql,admin,adminisrator,admin,tool,administrative,query,execute,select,insert,delete,gui,results

MyISQL (Interactive SQL for MySQL) is a database administration solution for managing MySQL(tm) databases. It allows to build SQL queries using SQL Editor with SQL syntax highlighting and SQL Query History features; build SQL queries using Visual QueryBuilder; automate routine tasks using ISQL for MySQL in command line mode; export resultset in various data formats (HTML, RTF, XML etc.); SQL query errors highlighting.

myisql,mysql,isql,interactive,sql,admin,adminisrator,admin,tool,administrative,query,execute,select,insert,delete,gui,resultset,

TEXTfromPDF is a text extraction tool for WinXP/2000 that automates the conversion of Adobe PDF documents to text files. It gives a company access to the text content in PDF documents without requiring any Adobe product. The extracted content is saved to text files where it can be easily searched, archived, repurposed, and managed.

Convert, Extract, Adobe, PDF, Text, textfrompdf,text extraction, Adobe PDF, textfrompdf, convert pdf,convert adobe acrobat,edit

Interactive SQL for PostgreSQL is a powerfull database utility. It allows: Build SQL queries using SQL Editor with SQL syntax highlighting and SQL Query History features; Build SQL queries using Visual QueryBuilder; Automate routine tasks using ISQL for PostgreSQL in command line mode; Export resultset in various data formats (HTML, RTF, XML etc.); SQL query errors highlighting.

pgisql,postgresql,postgres,isql,interactive,sql,admin,adminisrator,admin,tool,administering,query,execute,select,insert,delete,g

Visicom Media's AceFTP 3 Pro is an advanced FTP client software solution designed for ease of use by both novices and professionals. A powerful and secure file transfer solution, the AceFTP 3 Pro FTP program emphasizes total control, security, efficiency, and simplicity.

ftp software,ftp program,ftp client software,ftp upload software,ftp program download,best ftp software,ftp,ws ftp,cute ftp,free

Ever wonder how many Eastern Mediterranean Piks are in a French Arpent? how many meters per statue mile? or how many liters there are in a British bucket? Well, wonder no more and get Conversions+, conversion software with over 600 different conversions. Linear Measure, Area, Temperature, Weight, Liquid, Volume, Speed and Time measurements can all be converted within their specific category. With web-updates.

JSoft,Consulting,Measure,Up,convert,linear,volume,weight,time,liquid,area

My Password Manager is password management software that outperforms all its rivals. It is intuitive, simple, fast and 100% safe and secure. The program supports multiple accounts and comes with automatic backup options. It uses the US Department of Defense approved 256-bit Advanced Encryption Standard (AES) algorithm and comes with a strong password generator. Get My Password Manager to keep you confidential data safely and securely.

password manager, password keeper, password management, password keep, password storage, manage passwords, password software, sa

This is the new Wheelracer, containing many great new features including better physics, cameras, new missions and race hazards.Most exiting are the addition of 6 race missions taking place on Mars using actual Martian terrain geometry obtained from NASA via the MOLA orbiter.Take the most powerful motorcycle engine ever built and place it and the driver inside a 8 meter diameter high tech wheel

free games, action games, free download

Golden-Gammon gives Backgammon players the information they need to play a better game on the Web. With clearly written playing rules, useful tips on winning strategy and updated information on tournaments, this site is a positive information resource for players. More and more players are now book-marking this Backgammon portal. It is available in seven languages, including English.

backgammon, gammon, online backgammon, board games, game, play backgammon

Remote Desktop Control allows you to control any remote computer from another computer. Such control is no longer just for network administrators, now you can have the same control. Imagine, you can work in your office and perform operations on your home computer without leaving the office! Try Remote Desktop Control and gain incredible mobility and save time.

remote, remote desktop, remote connection, remote access, access computer, abf

The POP3 OCX component is an advanced Active-X control which can be embedded into any Active-X compatible environment, and used to check pop3 servers for email. With the control you can enumerate the properties of received emails for validation or data retrieval. The component has a full series of properties and methods that can be used to interact with email.

POP, POP3, EMAIL, OCX, ACTIVE-X

The SMTP OCX is a an Advanced Active-X Control which integrates RAS and SMTP mail protocols into one easy to manage solution. The SMTP OCX allows you to send Email via any RFC compliant SMTP server which supports SMTP mail relaying. SMTP (Simple Mail Transfer Protocol) is one of the Internets standard technologies for sending email it allows you to send email quickly and simply without clogging up your internet connection / bandwidth. The S

SMTP, MAIL, BASE64, EMAIL

Simply Invoice is software that makes invoicing, quoting, contact management, stock control and basic accounts quick and easy to manage. Designed to run small to medium sized businesses, Simply Invoice is fully network enabled upto 255 concurrent users/computers. Create unlimited number of companies/businesses and let Simply Invoice help you run your business efficiently.

Invoice, invoice software, invoicing software, e-commerce, software, invoicing, EPoS, stock control, quote, quoting, online, sim

DreamCity is a three-dimensional building game for children age 4-10. The game features beautiful 3D landscapes and a big number of 3D objects. Each object can be painted using different colors and textures. Kids have at their disposal an intuitive interface that allows them to place, rotate, delete or move objects on the entire map surface. With 'click and drag' building system, creating towers, streets and forests is a matter of seconds.

Educational Software, Kids, 3D City-builder

Twenty easy sudoku puzzles to in a PDF file to print and solve. Sudoku is the number game where you shall fill in the empty fields with the numbers from 1 through 9. Then every row must contain the numbers from 1 through 9. And every column must contain the numbers from 1 through 9. And every 3x3 square must contain the numbers from 1 through 9.

sudoku soduko suduko puzzles puzzle game games print printable

Simply Invoice is software that makes invoicing, quoting, contact management, stock control and basic accounts quick and easy to manage. Designed to run small to medium sized businesses, Simply Invoice is fully network enabled upto 255 concurrent users/computers. Create unlimited number of companies/businesses and let Simply Invoice help you run your business efficiently. Download the demo database at www.simplyinvoice.co.uk/Downloads.html

Invoice, invoice software, invoicing software, e-commerce, software, invoicing, EPoS, stock control, quote, quoting, online, sim

Tired of trying to remember all your different passwords? Sick of Internet Explorer's built in password saving that lets anyone using your computer access your password protected accounts? Now you can store all your passwords for easy access in one secure, encrypted location.

password, saver, keeper, secret, encrypted, save, paswords, security, manager, privacy

The hottest casino to hit the net since anyone can remember, Vegas Red exploded onto the scene in November 2003. Vegas Red will simply blow you away with seriously superb graphics, all the latest games and "$888 Free - The Luckiest Bonus On The Net"! Vegas Red Casino is fully free and boasts over 60 games, 3D animated graphics and a host of industry-first innovations and features like real time game and transaction histories and so on!

casino, free, gambling, money, card games, baccarat, blackjack, blackjack switch, casino war, caribbean poker, pai gow poker, re

IBN Video Splitter is a powerful tool to split, cut or trim a large AVI, Divx, MPEG, VOB, DAT, ASF/WMV file into smaller clips in various format. The included video player and different splitting mode let you split or cut a movie file to smaller clips easily. The interface is very user-firenldy and easy-to-use. Very quick in conversion speed and no quality is lost!

MPEG Splitter,ASF Splitter,VOB Splitter,MPG Splitter,AVI Splitter,WMV Splitter,Video Splitter,VCD Splitter,DVD Splitter,SVCD Spl

Inspyder Finder is like having Ctrl-F ("Find") for your entire website. If you've ever wanted to know which web pages contained certain words or filenames, the answer is here. Most modern websites contain scripts that generate pages when they are loaded. Content may come from a database, files, or somewhere else. If that's the case, then searching your hard drive isn't the same as searching your finished website. This is why Finder is different.

find site, search site, search website, find website, find on my website, look on website, look site,
				one time search, find

RipEditBurn Plus combines ease of use with powerful performance. Record from any source your computer supports: streaming audio files, lps, tapes, CDs, live performances, interviews. If you can hear it, you can record it! Edit with professional tools and effects. Remove clicks, pops, hum. Reduce vocals. Save in multiple formats. Manage online music sources, make personal playlists. Burn custom song lists to CD. Easy to use, lifetime free support.

edit audio, edit MP3s, edit music, record audio, record streaming audio, record music, record internet radio, record vinyl recor

Online News Screensaver is a unique and informative screensaver tool that delivers the latest news, weather forecast and stock quotes right to the screen of your computer. If you have a direct Internet access, the screensaver will keep bringing you the news reports continuously. And since Online News Screensaver is fully customizable, you decide what kind of information you want to receive - Top News, Entertainment, Technology, Sport, etc.

news,online,screensaver,saver,internet,HTML,RSS,RDF,ATOM,animation,background,picture,photo,slideshow,effects,flowing,fadeout,we

Word Viewer ActiveX acts as an ActiveX document container for hosting Word document in a custom form or Web page. Support Word automation client and offer abundant sample codes. It can be easily integrated into applications written in languages that support ActiveX control such as Visual C++, Visual Basic, Delphi, C++ Builder and .Net languages.

Word ocx, Word Viewer, Word activex, Word application, Word integrate, Word program, Word programme, Word automating, Word autom

QuickBuild is a multi-platform build automation and management server which helps continuous integration or nightly builds. It features easy to use interface, build promotion, remote and parallel build support, fully customizable build process, ultra powerful build dependency handling, rich set of REST API, mainstream build script support (including Ant, Maven, NAnt, Make, batch file or shell script) and much more...

build automation management continuous integration

DeskewHelper allows automatic skew detection and correction. The steps used to deskew an image are: Calculate the slope of the document Compute the rotation angle Calculate the size of a new image large enough to hold the rotated image Allocate the new image Rotate the entire image

skew, detection, correction, deskew,de-skew, recognition, read, image, processing, SDK, toolkit

BoxesHelper searches for boxes the aim being the extraction and recognition of the characters. Also boxes can be used as features in the step of form identification and recognition as anchor elements. BoxesHelper expects as input a monochrome image.

box, detection, removal, recognition, read, image, processing, SDK, toolkit